Программирование промышленных ПЛК (АСУ ТП)
Автоматизация систем управления
технологическим процессом


Программирование промышленных ПЛК (АСУ ТП)

TIA Portal

TIA Portal

Программный продукт комплексной автоматизации которая на сегодня является основным средством построения современных систем АСУ ТП. Является приорететым при выборе проектных решений.

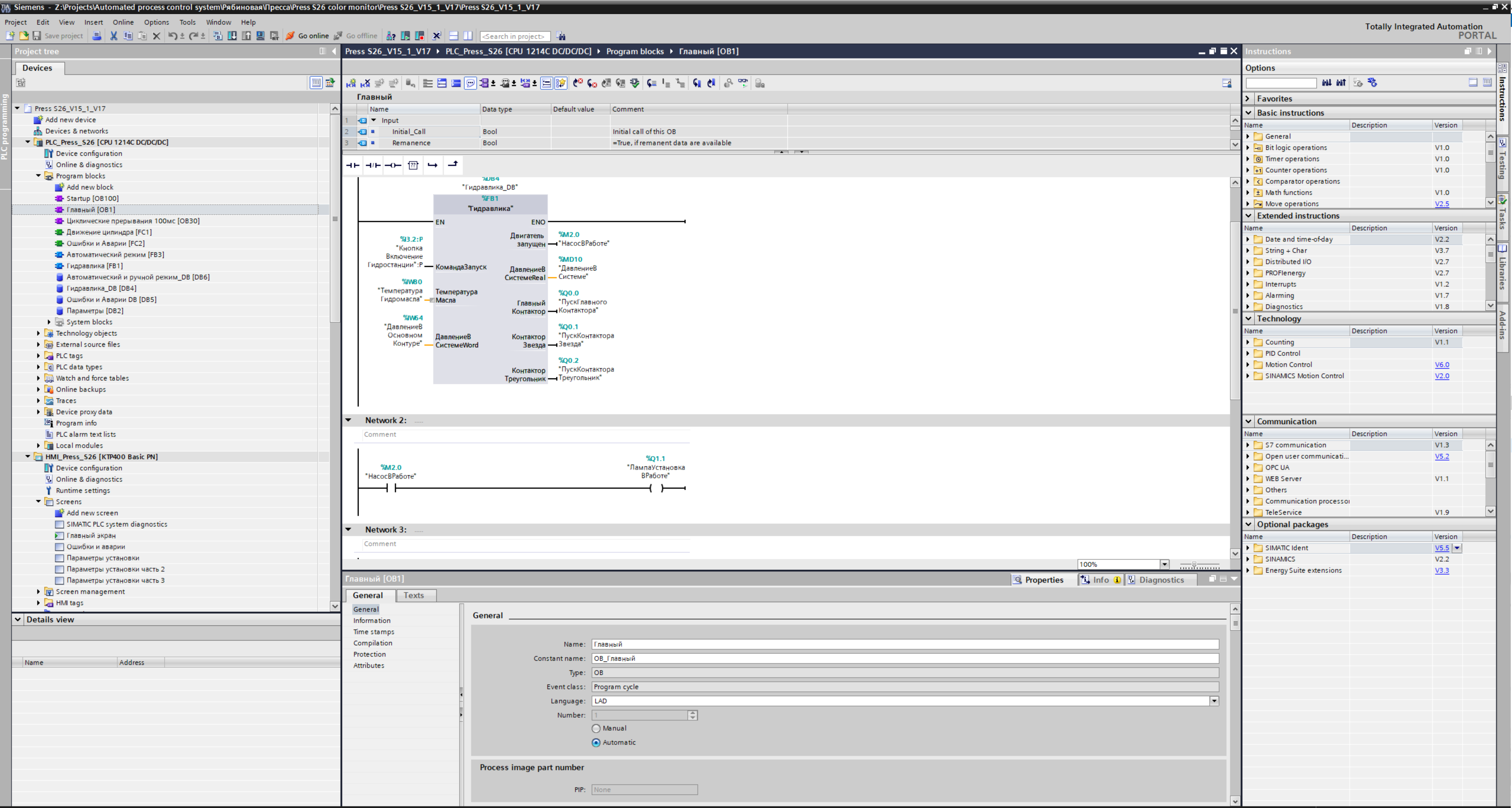
Divice configuration

Настройка оборудования и сетевых подключений.

Программирование

Программирование на языках МЭК:
-список инструкций(IL-Instruction List)
-структурированный текст (ST-Structured Text)
-релейно-контактные схемы, или релейные диаграммы(LD-Ladder Diagram)
-диаграммы функциональных блоков(FBD-Function Block Diagram)
-последовательные функциональные схемы(SFC-«Sequential Function Chart»)

Визуализация

Для возможности управления и контроля процессами в систему TIA Portal встроенна потдержа визуализация процессов. Состав проекта визуализации оговаривается с заказчиком.


SIMATIC STEP7

SIMATIC STEP7

Прошлое поколение прогамного продукта комплексной автоматизации Siemens. В данный момент широко применяется, даже в проектирование новых систем так как функцианал достаточно широк, а стоимость меньше.

SIMATIC Manager

Построение всего проекта ПЛК.

SIMATIC HW Config

При проектировании системы создается ее проектная (заданная) конфигурация. Она содержит станции с установленными модулями и назначенными параметрами. Система PLC собирается согласно проектной конфигурации. При пуске проектная конфигурация загружается в CPU.

Программирование

Программирование на языках МЭК:
-список инструкций(IL-Instruction List)
-структурированный текст (ST-Structured Text)
-релейно-контактные схемы, или релейные диаграммы(LD-Ladder Diagram)
-диаграммы функциональных блоков(FBD-Function Block Diagram)
-последовательные функциональные схемы(SFC-«Sequential Function Chart»)

S7-PLCSIM

S7-PLCSIM позволяет выполнить и протестировать программу на имитаторе программируемого логического контроллера (ПЛК), который установлен на компьютере программиста.

Simatic WinCC Flexible

Simatic WinCC Flexible

SIMATIC WinCC flexible предназначена для решения обширного комплекса задач человеко-машинного интерфейса: от разработки проекта отдельно взятой панели оператора (только производства Сименса) до разработки мощных систем человеко-машинного интерфейса с архитектурой клиент/сервер.

Сетевые соеденения

Настройка сетевых подключений панели управления и плк с помощь разнообразных протоколов связи.

Настройка ТЕГов

Настройка данных ПЛК для вывода и обработки на панели управления.

Экраны HMI

обственно графическйи редактор.

Предупреждения и Аварии

Настройка вывода аварийных сообщений и предупреждений.

Возможна настройка и программирование различных ПЛК от различных производителей использующих в своей базе языки программирования стандарта МЭК


© 2023 CE
ilyastegancev@mail.ru +79802015151